My favorites
▼
|
Sign in
iclass-team6
iClass, GWT, Google App Engine, Java, interactive class application
Project Home
Wiki
Issues
Source
Export to GitHub
READ-ONLY: This project has been
archived
. For more information see
this post
.
Search
Search within:
All wiki pages
Featured pages
Current pages
Deprecated pages
for
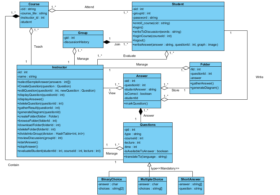
ClassDiagram
Updated
Mar 13, 2011
by
wutianhu...@gmail.com
Powered by
Google Project Hosting